Hyppää pääsisältöön

Tieliikennemäärätiedon tuottaminen

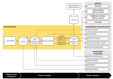
Liikennemäärätietoja tuotetaan liikenteen automaattisten mittauspisteiden (LAM) avulla. Asemia on Suomessa noin 500 kappaletta.

Aineiston keräys maastossa

LAM-pisteen toiminta perustuu päällysteen sisälle upotetun silmukan sähkömagneettiseen induktioon, jolloin ajoneuvon metallinen massa aiheuttaa muutoksen silmukan magneettikentässä.

LAM-piste muodostuu kullakin kaistalla olevasta kahdesta induktiosilmukasta ja tiedonkeruuyksiköstä. LAM-laite rekisteröi pisteen ylittävät ajoneuvot, jolloin jokaisesta ajoneuvosta saadaan ohituksen kellonaika, ajosuunta, ajokaista, ajonopeus, ajoneuvon pituus, peräkkäisten ajoneuvojen aikaero ja ajoneuvoluokka.

Tietojen käsittely

Tietojen lähdejärjestelmänä toimii Liikenteen olosuhdetietojen keruujärjestelmä LOTJU, joka kerää LAM-pisteiden yksittäiset mittaushavainnot (nk. raakadata). Mittausdata ladataan raportointiympäristöön kerran vuorokaudessa edellisen vuorokauden osalta (tai vuorokausien osalta, mikäli aiemmille päiville on tullut täydentäviä tietoja).

Yksittäiset mittaushavainnot tarkastetaan ja virheelliset mittaushavainnot hylätään. Lisäksi mittaushavainnot rikastetaan eli niihin tuotetaan uutta tietoa, jotta mittaushavaintoja voidaan hyödyntää paremmin raportoinnissa liikenteen sujuvuus -raporteilla.

Liikennemäärätietojen laskennassa raakadatasta lasketaan tuntiliikennetiedot ja nämä tarkistetaan ja tarpeen mukaan korjataan. Tarkastuksissa havaitut poikkeamat korjataan selkeissä tapauksissa koneellisesti ja muissa tapauksissa havaitut poikkeamat nostetaan käyttäjän nähtäville ja käsitellään manuaalisesti erillisessä korjaussovelluksessa.

Tietojen julkaisu

Julkaisu tapahtuu automaattisesti niiden tietojen osalta, joissa ei havaittu poikkeamia tai jos poikkeamat on korjattu koneellisesti. Näiden mittauspisteiden tiedot ovat saatavilla raporteilla ja avoimena datana yhden päivän viiveellä. Manuaalitarkastukseen ja -korjaukseen menneet tiedot julkaistaan käyttäjän toimesta korjaussovelluksessa ja tästä aiheutuu tyypillisesti muutaman päivän viive.

Raakadataa jaellaan sellaisenaan Digitrafficin kautta ja se tulee saataville yhden päivän viiveellä.

Tietoja julkaistaan sekä käsittelemättömänä raakadatana että erilaisina tietotuotteina eri jakelukanavissa (kts. kohta tietotuotteet).